Docker安装ILLA可视化低代码平台
Docker安装ILLA可视化低代码平台

介绍
ILLA 是一个强大的开源低代码平台,供开发人员构建内部工具。通过使用 ILLA 的组件和操作库,开发人员可以节省大量构建工具的时间。
⚽ 实时协作:我们可以一起实时创建内容。
🤖 自动化支持:连接一切组件,并在 5 秒内实现自动化。
📝 Page支持:创建内容丰富且 UI 友好的工具的基础。
🎨 由 ILLA Design 提供支持:组件不应限制您的想象力。
试用地址
安装教程
演示以在群晖NAS系统上安装为例
打开群晖的SSH功能,使用终端软件进行连接,并切换到root状态下。
复制并修改下面的命令,粘贴到终端内执行。
#第一个2022端口是容器外部访问端口,可以自己更改。 docker run -d \ --name illa \ -p 2022:2022 \ illasoft/illa-builder:latest查看正在运行的容器
docker ps
访问ILLA
打开浏览器,以群晖的IP+设置的端口进行访问。
以本机为例:http://172.16.19.6:2022
自选要不要学习

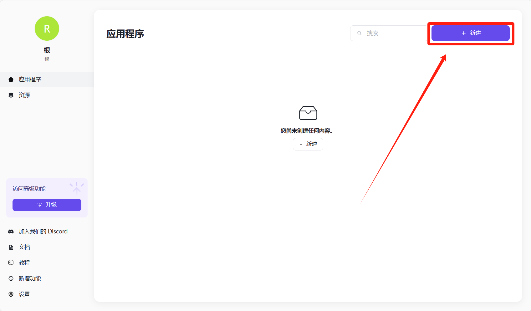
点击新建

将自动跳转到新页面

对这个不了解,其余的就自己探索吧。
项目地址
GitHub项目地址:https://github.com/illacloud/illa
.gif)
👇👇👇
- 感谢你赐予我前进的力量
赞赏者名单
因为你们的支持让我意识到写文章的价值🙏
评论
匿名评论
隐私政策
你无需删除空行,直接评论以获取最佳展示效果

